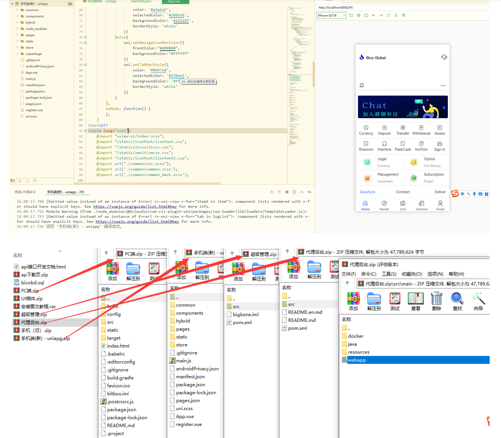
网友分享,java语言的。
就简单编译了下,可以看下下面文件截图吧!



退款说明
1、描述:源码描述(含标题)与实际源码不一致的(例:描述PHP实际为ASP、描述的功能实际缺少、版本不符等);
2、演示:有演示站时,与实际源码小于95%一致的(但描述中有"不保证完全一样、有变化的可能性"类似显著声明的除外);
3、发货:手动发货源码,在卖家未发货前,已申请退款的;
4、安装:免费提供安装服务的源码但卖家不履行的;
5、收费:额外收取其他费用的(但描述中有显著声明或双方交易前有商定的除外);
注:经核实符合上述任一,均支持退款,但卖家予以积极解决问题则除外。
注意事项
1、八爷源码会对双方交易的过程及交易商品的快照进行永久存档,以确保交易的真实、有效、安全!
2、八爷源码无法对如“永久包更新”、“永久技术支持”等类似交易之后的商家承诺做担保,请买家自行鉴别;
3、在源码同时有网站演示与图片演示,且站演与图演不一致时,默认按图演作为纠纷评判依据(特别声明或有商定除外);
4、在没有"无任何正当退款依据"的前提下,商品写有"一旦售出,概不支持退款"等类似的声明,视为无效声明;
5、在未拍下前,双方在QQ上所商定的交易内容,亦可成为纠纷评判依据(商定与描述冲突时,商定为准);
6、虽然交易产生纠纷的几率很小,但一定要保留如聊天记录、以防产生纠纷时便于八爷源码介入快速处理。
八爷源码声明
1、八爷源码作为第三方中介平台,依据交易合同(商品描述、交易前商定的内容)来保障交易的安全及买卖双方的权益;
2、非本平台线上交易的项目,出现任何后果均与八爷源码无关;无论卖家以何理由要求线下交易的,请联系管理举报。
Tips:本站所有程序均为互联网收集整理和网友上传。仅限于学习研究,切勿用于商业用途。请必须在24小时内删除,否则由此引发的法律纠纷及连带责任本站概不承担。
本文仅代表作者观点,不代表本站立场。如侵犯到您的合法权益,请联系我们删除侵权资源! 如您遇到资源链接失效,请联系管理员!
完整酷睿vue彩p/自动合买发单机器人+追号/完整代理推广...$680.00
云在线苹果ios签名企业免签H5网址封装打包apk安卓ipa苹果app...$0
2024JAVA开源版综合交易所综合盘源码_虚拟币外汇股票综合盘系统_...$0
2024仿第八区分发源码_APP封装打包_ios免签封装打包_app分...$0
仿飞机默往im即时通讯聊天源码_私密聊天_阅后即焚_两个版本A0231...$0
海外版智能AI投资理财源码_开源无加密_搭建一键安装...$0
海外购物超市虚拟币刷单投资理财源码...$0
2024二开完整版多语言交易所_币币秒合约_锁仓质押_IEO认购_完整...$0
JAVA交易所完整源代码_带电脑vue源码和手机uniapp源码_内附...$0
海外印度红绿灯玩法源码$0
多语言抖音热点PK竞猜tiktok热点公益PK竞猜项目源码...$500.00